Subotiz 的 折扣创建功能 让商家能够灵活设置 促销活动,客户可在结账时通过输入 折扣码 享受优惠。商家可自定义折扣类型、适用商品范围、使用次数及活动时间,轻松实现多样化营销。
创建折扣活动
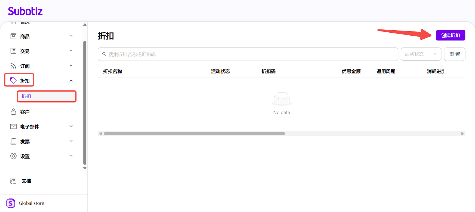
- 新建折扣活动:在 Subotiz 后台进入 折扣 > 折扣,点击 创建折扣。

- 填写折扣信息:
- 折扣类型:
- 百分比折扣:输入整数(例如 10 = 10%)。
- 固定金额折扣:输入货币金额(例如 20 = ¥20)。
- 折扣名称: 输入名称(不超过 20 个字符),此名称将显示在客户发票上。
- 折扣码: 输入或生成一组 2–20 位的英数字组合,仅支持大写字母与数字。


- 选择适用商品:系统默认折扣适用于全部商品。若需限定范围,可开启商品选择开关,从商品目录中勾选指定项目。


- 设置使用限制:
- 总使用次数限制: 可设定全体客户的总兑换次数,或选择不限次数。
- 最低消费金额: 可要求订单达到一定金额后方可使用折扣。

- 配置活动时间:
- 开始时间: 留空则立即生效,或设定未来的启动日期。
- 结束时间: 可选填,设定活动截止时间。
- 周期性折扣: 可选择跨多个账单周期持续生效,或设置为长期有效。

- 保存与发布:
- 保存: 暂存活动以便后续编辑。
- 保存并发布: 立即生效,或于设定的开始时间自动启用。

- 查看与管理折扣:创建完成后,折扣活动会显示在折扣活动列表中,可查看名称、状态、折扣码、折扣数值及使用次数等信息。
- 编辑活动:打开活动页面进行修改,修改内容仅影响未来订单,不会影响已完成的账单。
- 管理状态:可在列表或详情页执行 发布、提前结束、重新启用 或 删除。

最佳实践
- 保持折扣码简洁: 使用易于识别的简短代码(如 WELCOME10),避免复杂难输的字符组合。
- 设置使用上限: 通过限制兑换次数防止过度使用,确保利润空间。
- 精准控制适用范围: 针对特定产品或订阅方案设置折扣,有助于精准营销。
- 合理规划活动时间: 根据节假日或营销节点设定开始与结束时间,提升活动成效。
Subotiz 的折扣活动创建工具让商家能快速建立与调整促销方案,自主控制折扣类型、适用范围、使用限制及时间安排,确保活动灵活可控、执行准确,并助力实现更高的销售转化与品牌推广目标。