Subotiz 的折扣功能 为商家提供灵活的 营销工具,用于创建与管理 促销活动,降低商品或订阅价格。系统支持百分比折扣与固定金额折扣两种形式,帮助商家提升转化率、强化营销策略,并实现精确的效果追踪。
功能价值
- 集中管理:可在 Subotiz 后台直接创建、发布与追踪折扣活动。
- 无缝结账体验:客户在结账页输入折扣码后,系统会自动计算优惠金额。
- 实时监控效果:后台可查看折扣使用次数、活动状态及实时数据。
折扣类型
- 百分比折扣:按设定比例(例如 10%)减少商品或订阅价格。
- 固定金额折扣:按指定金额(例如 ¥20)直接减免订单总额。
折扣方式
- 折扣码模式:折扣码模式:客户在结账页输入有效折扣码后,系统自动计算并应用优惠。
应用场景
- 一次性购买:客户在结账时立即享受折扣。
- 周期性订阅:折扣可持续作用于多期账单,具体周期由活动配置决定。
- 试用方案:折扣可设定为在首个付费周期后才开始生效。
关键概念
- 非周期性折扣:仅作用于单笔订单。
- 周期性折扣:可跨多次账单周期持续生效。
- 折扣码规则:
- 仅支持大写字母与数字。
- 长度限制为 2–20 个字符。
- 每个折扣码在同一活动中必须唯一。
折扣成效与优势
提升转化率:通过针对性促销吸引新客户并促进下单。
增强留存率:利用周期性折扣提升订阅续费率。
监控活动表现:实时查看折扣使用情况,评估促销成效。
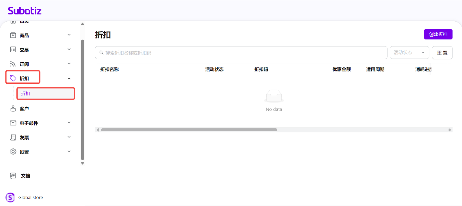
后台查看与管理
在 Subotiz 后台进入 折扣 > 折扣,即可查看所有折扣活动。每个活动会显示以下核心信息:折扣名称、活动状态、折扣码、优惠金额、适用周期、消耗进度、折扣活动ID、有效期及创建时间。
在该页面中可执行以下操作:
- 按名称或折扣码搜索活动。
- 按状态筛选:草稿、未开始、进行中、已结束。
- 打开活动查看详情与使用记录。
- 管理活动状态:发布、提前结束或删除活动。

Subotiz 的折扣功能为促销活动提供灵活且高效的工具基础,无论是一次性购买还是周期性订阅,都能通过折扣码轻松开展精准促销,提升销售表现与客户黏性。